Was macht die SysML V2 aus?
Wie trägt die SysML 2 zur Verbesserung der Systementwicklung bei?
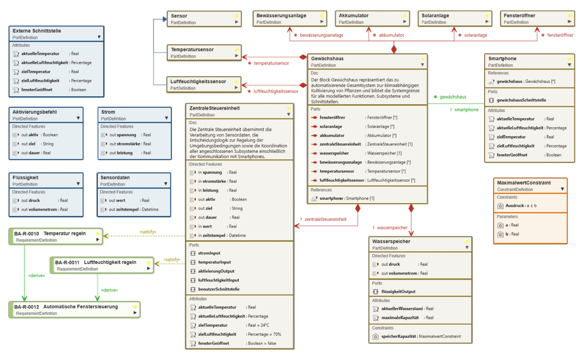
Elemente des Gesamtsystems
Definition-Usage-System: Eine Anforderungs-Definition kann immer wieder für verschiedene Anforderungen verwendet werden
Das Gewächshaus repräsentiert das zu automatisierende Gesamtsystem zur klimaabhängigen Kultivierung von Pflanzen und bildet die Systemgrenze für alle modellierten Funktionen, Subsysteme und Schnittstellen.
Teilsysteme einzeln betrachtbar
Die zentrale Steuereinheit übernimmt die Verarbeitung von Sensordaten, die Entscheidungslogik zur Regelung der Umgebungsbedingungen sowie die Koordination aller angeschlossenen Subsysteme einschließlich der Kommunikation mit Smartphones.
Die SysML 2 (Systems Modeling Language 2) ist die neue Version der standardisierten Modellierungssprache für technische Systeme. Sie wurde von der Object Management Group (OMG) entwickelt, um die Möglichkeiten von der SysML 1.x zu erweitern und die Sprache an die heutigen Anforderungen des Systems Engineering anzupassen.
Wie wird die SysML 2 definiert?
SysML Version 2 (v2) ist die Systemmodellierungssprache der nächsten Generation, die gegenüber SysML Version 1 erhebliche Verbesserungen in Bezug auf Präzision, Ausdruckskraft, Benutzerfreundlichkeit, Interoperabilität und Erweiterbarkeit bietet. Sie wird verwendet, um Anforderungen, Verhalten, Struktur, Analyse und Verifizierung zu spezifizieren und gleichzeitig die Konsistenz und Rückverfolgbarkeit über alle Aspekte des Systemmodells hinweg zu gewährleisten.
Quelle: Object Management Group (OMG).
„SysML Version 2 (v2) ist die Systemmodellierungssprache der nächsten Generation …“
Object Management Group (OMG)
Wie entstand die SysML 2?
Die erste Version der SysML (1.0) wurde 2007 veröffentlicht und basiert auf der Unified Modeling Language (UML). Sie ergänzt die UML um Konzepte zur Modellierung technischer Systeme, wie beispielsweise Anforderungs- und Blockdiagramme. In der praktischen Anwendung zeigte sich jedoch, dass die SysML 1.x eine hohe Komplexität aufwies, Begriffe nicht immer konsistent verwendete und die Interoperabilität zwischen Werkzeugen eingeschränkt war.
Vor diesem Hintergrund initiierte die OMG die Entwicklung einer neuen Version. Das Ziel bestand darin, eine formal präzisere und semantisch konsistente Sprache zu schaffen, die zugleich plattform- und werkzeugunabhängig nutzbar ist. Die Betaversion der SysML 2.0 wurde im April 2024 veröffentlicht. Parallel dazu wurden erste Pilotimplementierungen bereitgestellt, darunter eine Integration in die Plant UML und eine Umsetzung als Jupyter-Notebook.
Wie unterscheidet sich die SysML 2 von der SysML 1.x?
Die SysML 2 wurde unter anderem mit dem Ziel entwickelt, den Einstieg in die Modellierung zu erleichtern. Eine zentrale Änderung ist der Wechsel von der UML zur KerML (Kernel Modeling Language) als semantische Grundlage.
Die KerML ist eine von der Object Management Group (OMG) standardisierte, anwendungsunabhängige Metamodellierungssprache. Sie definiert eine abstrakte Syntax und eine formale Semantik für die Modellierung von Systemen und basiert auf mathematischer Logik.
Der KerML-Kern kann für unterschiedliche Modellierungssprachen verwendet werden, indem er durch spezifische Sprachkonstrukte erweitert wird.
Da die KerML nicht an die objektorientierte Programmierung gebunden ist, kann dies den Zugang für Anwender:innen ohne Informatikhintergrund vereinfachen. Gleichzeitig bleiben wesentliche Konzepte, wie Abhängigkeiten, erhalten, sodass eine konzeptionelle Nähe zu bestehenden Ansätzen gewahrt bleibt.
Mit dem in der SysML 2 eingeführten Definition-Usage-Prinzip wird zwischen der Definition eines Modellelements und seiner Verwendung in einem bestimmten Kontext unterschieden.
Dadurch können Systeme und Teilsysteme als Part-Definitions modelliert und über Part-Usages in verschiedenen Zusammenhängen verwendet werden. Diese Trennung unterstützt eine konsistente Referenzierung und erleichtert die Wiederverwendung.
Die neue standardisierte textuelle Notation erleichtert den Austausch von Modellen zwischen verschiedenen Werkzeugen und ermöglicht die Zusammenarbeit zwischen Teams. Modelle können exportiert, importiert und in Entwicklungs- oder Testumgebungen weiterverwendet werden.
Darüber hinaus ermöglicht sie die automatisierte Generierung oder Analyse von Systemmodellen, beispielsweise unter Einsatz von Large Language Models (LLMs). Da die SysML 2 aktuell noch in der BETA-Phase ist, liegen bislang nur begrenzte Trainingsdaten für solche Anwendungen vor.
Der Begriff „Diagrammtyp“ wird in der SysML 2 offiziell nicht mehr verwendet. Die in der SysML aus der UML übernommenen starren Diagrammtypen werden durch Views ersetzt, die als Modellelemente definiert werden.
General View
Die General View ist eine universelle Sicht auf Modellelemente, die sich flexibel konfigurieren lässt. Sie dient als Ausgangspunkt, um unterschiedliche Informationen eines Modells zusammenzuführen, beispielsweise Anforderungen, Blöcke oder Beziehungen. Mithilfe der Filter- und Auswahlmechanismen lassen sich gezielt diejenigen Modellelemente anzeigen, die für eine bestimmte Fragestellung relevant sind. Somit ist die General View nicht auf einen bestimmten Diagrammtyp beschränkt, sondern kann je nach Bedarf unterschiedliche Arten von Elementen und deren Relationen in einer einheitlichen Sicht kombinieren.
Beispiel für ein View der SysML 2.0 [1]
Interconnection View
Die Interconnection View entspricht dem Internal Block Diagram (IBD) aus der SysML 1.x. Sie zeigt die interne Struktur eines Systems einschließlich der Teilsysteme (Parts) und deren Beziehungen (Connectors).
Dabei wird sowohl die Zusammensetzung eines Systems aus seinen Komponenten als auch die Art der Kopplung, beispielsweise physische Schnittstellen, Signalleitungen oder logische Beziehungen, modelliert.
Die Interconnection View ist besonders nützlich, um das Zusammenspiel von Komponenten innerhalb eines Systems zu analysieren und Kommunikations- oder Abhängigkeitsbeziehungen sichtbar zu machen.
Beispiel für ein Internal Block Diagram [2]
Mithilfe des View-Konzepts können Sichten auf Modelle gezielt gefiltert und auf unterschiedliche Stakeholdergruppen zugeschnitten werden. Dazu werden Viewpoints, Filterkriterien und Darstellungsregeln definiert. Im Vergleich zu den festen Diagrammtypen von der SysML 1.x ist dies flexibler, erfordert jedoch zusätzliche Modellierungsschritte.
Anwendung in objectiF RPM und objectiF RM
SysML 1 ist in objectiF RM und objectiF RPM bereits integriert. Damit lassen sich zentrale Prinzipien der SysML wie konsistente Modellierung, Nachverfolgbarkeit und Wiederverwendung bereits heute umfassend nutzen und im modellbasierten Systems Engineering praktisch umsetzen.
In Kürze wird auch die SysML 2 integriert. Damit werden ideale Voraussetzungen geschaffen, um modellbasiertes Systems Engineering noch leistungsfähiger und interoperabler zu gestalten. Modelle können somit künftig besser systemübergreifend genutzt und automatisiert ausgewertet werden. Dadurch eröffnen sich neue Möglichkeiten, komplexe Systemzusammenhänge transparenter abzubilden.



